您的位置:起点软件下载文件管理小白文件管理器

小白文件管理器电脑版 v2.7.1 最新版

软件大小:78KB

用户评分:

软件类型:国产软件

运行环境:Win All

软件语言:简体中文

软件分类:文件管理

更新时间:2017/6/15 17:01:47

授权方式:免费软件

插件情况:无 插 件

小白文件管理器电脑版是一款功能强大的文件管理器,该软件可以自动扫描设备,已安装的视频、图片、音乐文件,并根据不同的类别进行文件分类,让您不再需要逐一查找,节省了您的时间和精力,从而提高了工作效率。

【基本介绍】

小白文件管理器是一款很好用的文件管理插件,它支持谷歌、360等多款浏览器。小白文件管理器同时也是一款高效的文件管理器,支持百度云盘和迅雷离线下载是一个专业好用的文件管理工具

小白文件管理器电脑版

【软件特点】

专业的,更易用的
每一个界面、每一个功能、每一个按钮,
都蕴含我们在文件管理领域的经验和见解,帮助你更简单进行文件管理操作。
被自动归类的文件
安装包、电影、音乐、图片这些最常使用的文件,
被赋予了专门的分类,进入分类,就能找到相应的文件。
清理不需要的文件
程序无效缓存和卸载残留文件是导致储存空间减少的元凶,
如果机器开始变缓慢,可使用“清理”功能清理不需要的文件。
打开其他设备媒体
通过小白文件管理器可以访问家庭网络中的其他设备、打开设备中的媒体文件
例如在电视中打开电脑上的音乐,或播放路由(外置硬盘)的电影。
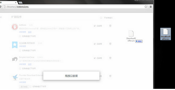
浏览器安装小白插件(360极速版、UC浏览器、Opera浏览器等同理)

【使用方法】

1.打开Chrome/360浏览器极速版/UC浏览器

2.点击右侧菜单栏,选择更多工具 - 扩展程序

 

3.把下载插件XiaoBaiDownloadSniffer.crx拖拽到扩展程序页面。选择“添加”。

下载百度网盘内容
与电视/盒子/手机建立连接
1.保持电脑与电视(盒子,手机)处于同一wifi网络内

2.进入百度云页面,选择对应设备

3.连接成功状态

4.选择网盘内容,点击下载到电视/盒子

 

5.进入下载管理界面查看下载进度

 下载迅雷离线内容
与电视/盒子/手机建立连接
1.保持电脑与电视(盒子,手机)处于同一wifi网络内

2.进入迅雷离线下载页面,选择对应设备

3.连接成功状态

4.选择网盘内容,点击下载到电视/盒子

 

5.进入下载管理界面查看下载进度