【iapfree安装教程】
首先,IAPFree此款软件需要越狱后才能安装,且并不是任何应用都可以通过此款软件进行内购,暂时尚未支持64位设备,敬请留意。
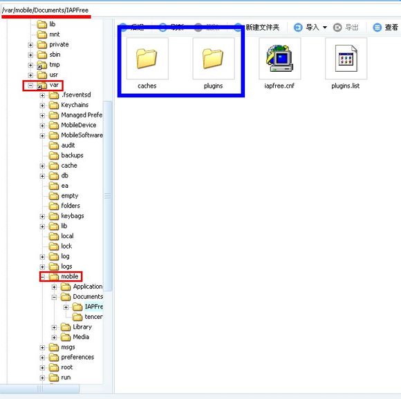
插件包使用方法如下:
插件包网盘地址:http://pan.baidu.com/s/1jGwZl9k
连接电脑,解压插件包,使用同步软件,按照路径打开文件夹,覆盖【caches】【plugins】两个文件夹。
使用iTools:

同步推:

PP助手:
不同的同步软件操作上有细微不同,但路径是相同的。
复制后重启设备,打开IAPFree即可使用。
【DEB安装】
DEB安装包通常是采用unix内核(或linux内核)的电脑所使用的一种软件安装包。和Windows下的MSI安装包类似,不过没有想windows那样有个自动安装的程序。需要手动安装。
使用iTools、同步推、PP助手等同步软件连接电脑,或手机使用iFile进行安装。
打开文件系统,依次找到/var/root/Media/Cydia/AutoInstall/这个路径。将需要安装的DEB文件拖入右边即可。
iTools:
PP助手:
同步推:
【iapfree怎么用教程】
下载并安装iap free插件,安装过程不做单独介绍。然后点击进入主页面。
然后点击页面额最下方有个“标示伪装”。将“启用UUid伪装”和“启用mac地址伪装”两个功能的开关置为打开状态。这是为了让内购的时候不至于被苹果方面检测而封号。

选择“插件管理”,把“启用已安装插件”的开关打开,这样能保证在内购额时候安装的游戏插件能顺利生效。

然后点击,进入“下载安装更多插件”
在插件列表里,找到“免费内购核心功能插件”,点击进入,选择“安装”



寻找需要内购的游戏插件,然后点击进入安装。
安装成功后,重启游戏,则可以在游戏里免费内购游戏币了。

