Microsoft SQL Server2016是一款由微软公司所推出的数据库管理软件,这款软件能够为用户提供管理以及构成数据应用程序的功能。而且,该软件可以跨平台运行在任何主流系统,这样可以大大缓解用户以及企业的工作压力。



SQL Server 2016 结合了 In-memory 列存储和行存储功能,以便直接对事务性数据进行快速分析处理。采用实时欺诈检测等新方案,利用速度提高了多达 30 倍的事务处理能力扩展您的业务,并将查询性能从分钟级别提高到秒级别。
高可用性和灾难恢复
SQL Server 2016 中增强的 AlwaysOn 是一个用于实现高可用性和灾难恢复的统一解决方案,利用它可获得任务关键型正常运行时间、更快故障转移、轻松设置和可读辅助数据库的负载平衡。此外,在 Azure 虚拟机中放置异步副本可实现混合的高可用性。
安全性和合规性
利用据 NIST 漏洞数据库统计连续 7 年在任何主流平台上漏洞均最少的数据库(美国国家标准与技术研究院的美国国家漏洞数据库于 2016 年 10 月 24 日发布的数据)保护静态和动态数据。利用 SQL Server 2016 中的安全创新帮助保护任务关键型工作负载的数据。通过在行级别安全性、动态数据掩码和可靠审核的基础上添加始终加密技术,采用多层次的保护方法。
大规模采用时,性价比名列前茅
使用在 TPC-E、TPC-H 和实际应用程序性能这几项基准中表现一直出众的数据库。此外,通过与 Windows Server 2016 配合使用,最高可扩展至 640 个逻辑处理器,提供拥有多达 12 TB 可寻址存储器的能力。
性能最高的数据仓库
通过使用 Microsoft Analytics Platform System 中可向外扩展的大规模并行处理功能将企业级关系型数据仓库的数据扩展到千万亿字节级别,并且能够与 Hadoop 等非关系型数据源进行集成。支持小型数据市场到大型企业数据仓库,同时通过加强数据压缩降低了存储需求。
将复杂的数据转化为切实可行的见解
利用 SQL Server Analysis Services 构建全面的分析解决方案。获得由内置于表格模型中的 In-memory 实现的快如闪电的性能,并使用针对表格模型和多维模型的直接查询缩短获得见解所需的时间。
移动商业智能
通过将正确的见解发布到任何移动设备(包括 Windows、Android 和 iOS),提高整个组织中业务用户的工作效率。
从单一门户管理报告
利用 SQL Server Reporting Services 在一个位置管理并提供对您的移动和分页报告以及关键绩效指标 (KPI) 的安全访问。
简化大数据
通过使用简单的 Transact-SQL 命令查询 Hadoop 数据的 PolyBase 技术来访问大型和小型数据。此外,新的 JSON 支持可让您分析和存储 JSON 文档并将关系型数据输出到 JSON 文件中。
数据库内高级分析
使用 SQL Server R Services 构建智能应用程序。通过直接在数据库中执行高级分析,超越被动响应式分析,从而实现预测性和指导性分析。通过使用多线程和大规模并行处理,与单独使用开源 R 相比,您将更快地获得见解。
利用 SQL Server Stretch Database 降低存储成本
以经济高效的方式管理快速增长的 OLTP 数据库,保持历史数据在线可用,并使热数据可供快速访问且性能最佳。利用 SQL Server Stretch Database,将大型 SQL Server 表从 SQL Server 2016 延伸至 Microsoft Azure - 相对于构建本地存储可为您节省高达 40% 的成本。
提供从本地到云端的一致数据平台
利用 SQL Server 2016 获得从本地到云的一致体验。构建和部署用于管理您的数据投资的混合解决方案,获得在 Azure 虚拟机中运行 SQL Server 工作负载的灵活性,并使用 Azure SQL 数据库扩展和进一步简化数据库管理。
易于使用的工具
在 SQL Server 和 Azure 中使用您已有的技能和熟悉的工具(例如,Azure Active Directory 和 SQL Server Management Studio)来管理数据库基础架构。跨各种平台应用行业标准 API 并从 Visual Studio 下载更新的开发人员工具,以构建下一代的 Web、企业、商业智能以及移动应用程序

T-SQL、SQL CLR、Service Broker、JSON、XML、数据库快照
高级 OLTP:
In-memory OLTP、运营分析
可管理性:
Management Studio、基于策略的管理
基本高可用性:
双节点单数据库故障转移、非可读辅助数据库
高级高可用性:
AlwaysOn 可用性组、多数据库故障转移、可读辅助数据库
企业数据管理:
Master Data Services、Data Quality Services
始终加密:
行级别安全性、数据掩码、细粒度审核、职责分离
高级数据集成:
模糊分组和查找
数据市场和数据仓库:
分区、数据压缩、更改数据捕获


2.选择全新安装模式继续安装

3.输入产品秘钥:这里使用演示秘钥进行

4.在协议中,点击同意,并点击下一步按钮,继续安装

5.进入全局规则检查项,这里可能要花费几秒钟,试具体情况而定

6.配置更新项,推荐检查更新

7.选择安装更新的具体内容

8.安装程序文件

9.安装规则检查

10.安装功能选择

11.实例配置,使用默认即可(如果之前安装过,这里需要特别注意下)

12.PolyBase配置选择--默认即可

13.服务器配置--默认即可

14.引擎配置--建议使用混合模式,并记住密码

15.Analysis Service配置--推荐使用使用默认

16.Reporting Services配置--推荐使用使用默认

17.Distributed Replay控制器配置---推荐使用使用默认(添加当前用户)

18.Distributed Replay 客户端配置--推荐使用使用默认

19.协议授权,接受协议

20.最后安装确认页面,会显示所有的安装配置信息

21.等待安装进度--这一步会消耗比较长的时间,在虚拟机里面耗时15分钟左右

22.继续等待--较耗时

23.服务正常安装完毕

1.手动新建数据库
首先 打开SQL2016 然后 点击连接到服务器 在服务器名那 用. 代表本地也可以登录

然后点击 对象资源管理器,右击数据库 选择 新建数据库

然后进入新建数据库的页面,如果是简单的设置只需要输入数据库名即可

选择好了之后,可以往该数据库里添加文件,也可以不添加 然后点击确定就建立好了

在左边的 对象资源管理器那 小编用红色的圈圈圈住的地方就是新建的数据库

2.SQL 语句新建数据库
当然也可以用代码 新建数据库,点击新建查询

输入代码 create database 百度经验数据库2; 最后这个是名字 ,然后点击执行

最后 刷新一下数据库即可,就出来了

二、Microsoft SQL Server 2016 附加、还原数据库
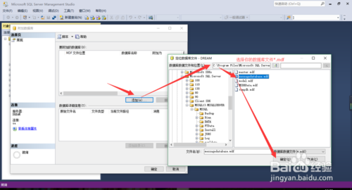
1.附加数据库文件
打开SQL server2016,选择数据库->附加

添加数据库文件*.mdf

完成之后便可以查看到你添加的数据库了。
2.还原数据库
打开SQL server2016,选择数据库->还原数据库

添加备份数据库文件*.bak

继续操作,并等待完成


最后便可以看到你的还原数据库了
3.备份数据库
右键选择数据库->任务->备份

进行你的配置,确认即可

改进AlwaysOn可用性及灾难可恢复性;
原生JSON数据支持,为多种类型数据提供更好的支持;
SQL Server企业信息管理(EIM)工具和分析服务的性能,可用性和可扩展性得到提升;
更快的hybrid备份

【基本介绍】
微软SQL Server 2016是微软开发的关系型数据库管理系统,用于软件应用请求数据的存储和管理。SQL Server 2016将提供更好的数据安全性能,新增名为Stretch Database的功能,并将具有超快的事务性能等等。
【官方介绍】
2016年微软宣布SQL Server数据库软件的正式发布版本(GA)。微软宣布SQL Server 2016将会在6月1日进入GA阶段。微软数据集团的企业副总裁Joseph Sirosh表示:“在已经简化的企业数据管理基础上SQL Server 2016再次简化了数据库分析方式,强化分析来深入接触那些需要管理的数据。”在保持售价不变的情况下,Sirosh表示将会增加性能和功能扩展。SQL Server 2016 是 Microsoft 数据平台历史上最大的一次跨越性发展,提供了可提高性能、简化管理以及将数据转化为切实可行的见解的各种功能,而且所有这些功能都在一个可在任何主流平台上运行的漏洞最少的数据库上实现。
【特色介绍】
实时运营分析SQL Server 2016 结合了 In-memory 列存储和行存储功能,以便直接对事务性数据进行快速分析处理。采用实时欺诈检测等新方案,利用速度提高了多达 30 倍的事务处理能力扩展您的业务,并将查询性能从分钟级别提高到秒级别。
高可用性和灾难恢复
SQL Server 2016 中增强的 AlwaysOn 是一个用于实现高可用性和灾难恢复的统一解决方案,利用它可获得任务关键型正常运行时间、更快故障转移、轻松设置和可读辅助数据库的负载平衡。此外,在 Azure 虚拟机中放置异步副本可实现混合的高可用性。
安全性和合规性
利用据 NIST 漏洞数据库统计连续 7 年在任何主流平台上漏洞均最少的数据库(美国国家标准与技术研究院的美国国家漏洞数据库于 2016 年 10 月 24 日发布的数据)保护静态和动态数据。利用 SQL Server 2016 中的安全创新帮助保护任务关键型工作负载的数据。通过在行级别安全性、动态数据掩码和可靠审核的基础上添加始终加密技术,采用多层次的保护方法。
大规模采用时,性价比名列前茅
使用在 TPC-E、TPC-H 和实际应用程序性能这几项基准中表现一直出众的数据库。此外,通过与 Windows Server 2016 配合使用,最高可扩展至 640 个逻辑处理器,提供拥有多达 12 TB 可寻址存储器的能力。
性能最高的数据仓库
通过使用 Microsoft Analytics Platform System 中可向外扩展的大规模并行处理功能将企业级关系型数据仓库的数据扩展到千万亿字节级别,并且能够与 Hadoop 等非关系型数据源进行集成。支持小型数据市场到大型企业数据仓库,同时通过加强数据压缩降低了存储需求。
将复杂的数据转化为切实可行的见解
利用 SQL Server Analysis Services 构建全面的分析解决方案。获得由内置于表格模型中的 In-memory 实现的快如闪电的性能,并使用针对表格模型和多维模型的直接查询缩短获得见解所需的时间。
移动商业智能
通过将正确的见解发布到任何移动设备(包括 Windows、Android 和 iOS),提高整个组织中业务用户的工作效率。
从单一门户管理报告
利用 SQL Server Reporting Services 在一个位置管理并提供对您的移动和分页报告以及关键绩效指标 (KPI) 的安全访问。
简化大数据
通过使用简单的 Transact-SQL 命令查询 Hadoop 数据的 PolyBase 技术来访问大型和小型数据。此外,新的 JSON 支持可让您分析和存储 JSON 文档并将关系型数据输出到 JSON 文件中。
数据库内高级分析
使用 SQL Server R Services 构建智能应用程序。通过直接在数据库中执行高级分析,超越被动响应式分析,从而实现预测性和指导性分析。通过使用多线程和大规模并行处理,与单独使用开源 R 相比,您将更快地获得见解。
利用 SQL Server Stretch Database 降低存储成本
以经济高效的方式管理快速增长的 OLTP 数据库,保持历史数据在线可用,并使热数据可供快速访问且性能最佳。利用 SQL Server Stretch Database,将大型 SQL Server 表从 SQL Server 2016 延伸至 Microsoft Azure - 相对于构建本地存储可为您节省高达 40% 的成本。
提供从本地到云端的一致数据平台
利用 SQL Server 2016 获得从本地到云的一致体验。构建和部署用于管理您的数据投资的混合解决方案,获得在 Azure 虚拟机中运行 SQL Server 工作负载的灵活性,并使用 Azure SQL 数据库扩展和进一步简化数据库管理。
易于使用的工具
在 SQL Server 和 Azure 中使用您已有的技能和熟悉的工具(例如,Azure Active Directory 和 SQL Server Management Studio)来管理数据库基础架构。跨各种平台应用行业标准 API 并从 Visual Studio 下载更新的开发人员工具,以构建下一代的 Web、企业、商业智能以及移动应用程序

【功能介绍】
可编程性和开发人员工具:T-SQL、SQL CLR、Service Broker、JSON、XML、数据库快照
高级 OLTP:
In-memory OLTP、运营分析
可管理性:
Management Studio、基于策略的管理
基本高可用性:
双节点单数据库故障转移、非可读辅助数据库
高级高可用性:
AlwaysOn 可用性组、多数据库故障转移、可读辅助数据库
企业数据管理:
Master Data Services、Data Quality Services
始终加密:
行级别安全性、数据掩码、细粒度审核、职责分离
高级数据集成:
模糊分组和查找
数据市场和数据仓库:
分区、数据压缩、更改数据捕获

【安装步骤】
1.进入安装中心:可以参考硬件和软件要求、可以看到一些说明文档
2.选择全新安装模式继续安装

3.输入产品秘钥:这里使用演示秘钥进行

4.在协议中,点击同意,并点击下一步按钮,继续安装

5.进入全局规则检查项,这里可能要花费几秒钟,试具体情况而定

6.配置更新项,推荐检查更新

7.选择安装更新的具体内容

8.安装程序文件

9.安装规则检查

10.安装功能选择

11.实例配置,使用默认即可(如果之前安装过,这里需要特别注意下)

12.PolyBase配置选择--默认即可

13.服务器配置--默认即可

14.引擎配置--建议使用混合模式,并记住密码

15.Analysis Service配置--推荐使用使用默认

16.Reporting Services配置--推荐使用使用默认

17.Distributed Replay控制器配置---推荐使用使用默认(添加当前用户)

18.Distributed Replay 客户端配置--推荐使用使用默认

19.协议授权,接受协议

20.最后安装确认页面,会显示所有的安装配置信息

21.等待安装进度--这一步会消耗比较长的时间,在虚拟机里面耗时15分钟左右

22.继续等待--较耗时

23.服务正常安装完毕

【使用方法】
一、SQL Server2016新建数据库的方法1.手动新建数据库
首先 打开SQL2016 然后 点击连接到服务器 在服务器名那 用. 代表本地也可以登录

然后点击 对象资源管理器,右击数据库 选择 新建数据库

然后进入新建数据库的页面,如果是简单的设置只需要输入数据库名即可

选择好了之后,可以往该数据库里添加文件,也可以不添加 然后点击确定就建立好了

在左边的 对象资源管理器那 小编用红色的圈圈圈住的地方就是新建的数据库

2.SQL 语句新建数据库
当然也可以用代码 新建数据库,点击新建查询

输入代码 create database 百度经验数据库2; 最后这个是名字 ,然后点击执行

最后 刷新一下数据库即可,就出来了

二、Microsoft SQL Server 2016 附加、还原数据库
1.附加数据库文件
打开SQL server2016,选择数据库->附加

添加数据库文件*.mdf

完成之后便可以查看到你添加的数据库了。
2.还原数据库
打开SQL server2016,选择数据库->还原数据库

添加备份数据库文件*.bak

继续操作,并等待完成


最后便可以看到你的还原数据库了
3.备份数据库
右键选择数据库->任务->备份

进行你的配置,确认即可

【更新日志】
增强的安全性;改进AlwaysOn可用性及灾难可恢复性;
原生JSON数据支持,为多种类型数据提供更好的支持;
SQL Server企业信息管理(EIM)工具和分析服务的性能,可用性和可扩展性得到提升;
更快的hybrid备份

