Navicat Premium是一款专业的数据库管理工具。通过Navicat Premium官方版用户可以以单一程式同时连线到 MySQL、SQLite、Oracle 及 PostgreSQL 资料库,让管理不同类型的资料库更加的方便。

Navicat Premium结合了其他Navicat成员的功能。有了这种连线到不同资料库类型的能力,Navicat Premium支持在 MySQL、SQLite、Oracle 及 PostgreSQL 之间传输资料。它支持大部分的 MySQL、SQLite、Oracle 及 PostgreSQL 功能,包括预存程序、事件、触发器、函式、检视等。
Navicat Premium可以让你简单并快速的在多种资料库系统间传输资料,或传输一份以SQL格式及编码设计的纯文字档。
不同的资料库的批次处理任务也可以设定排程并在指定的时间执行。其他功能包括汇入/汇出精灵、查询建立工具、报表产生器、资料同步、备份、工作排程及更多。
Navicat的的功能足以提供专业开发人员的所有需求,但是对资料库伺服器的新手来说又相当容易学习。
Navicat Premium有三种平台版本- Microsoft Windows、Mac OS X及Linux。它可以让使用者连接本地/远端伺服器、提供一些实用的工具如资料/结构同步、汇入/汇出、备份/回复及报表以协助管理资料的流程。
Navicat Premium(导航猫数据库管理)是一个可多重连线资料库的管理工具,Navicat Premium(导航猫数据库管理)可以让你以单一程式同时连线到MySQL、SQLite、Oracle 及 PostgreSQL资料库,让管理不同类型的资料库更加的方便。 Navicat Premium可以让你简单并快速的在多种资料库系统间传输资料,或传输一份以SQL格式及编码设计的纯文字档。
不同的资料库的批次处理任务也可以设定排程并在指定的时间执行。其他功能包括汇入/汇出精灵、查询建立工具、报表产生器、资料同步、备份、工作排程及更多。
Navicat的的功能足以提供专业开发人员的所有需求,但是对资料库伺服器的新手来说又相当容易学习。


2、根据提示操作
在欢迎画面点击“下一步”。

阅读许可协议,勾选“接受许可”,并点击“下一步”。

选择安装位置。
点击“浏览”自定义安装路径,设定完成后点击“下一步”。考虑到运行速度,建议不要安装在C盘。

运行其余的步骤。等待安装程序安装软件。

点击“完成”,结束安装进程。


按Win键和R键打开运行并输入cmd并回车或Win10 开始菜单右键,打开命令提示符或者命令提示符(管理员) ,建议使用命令提示符(管理员) 最为稳妥。(以下命令需回车完成执行皆略去,自行回车)
首先使用cd命令切换到当前Navicat Premium 12破解补丁文件夹位置,如cd /d E:\Navicat Premium 12破解补丁;
然后用Patch.exe给Navicat的主程序即navicat.exe打个补丁,换掉其中的公钥,执行Patch.exe命令,就是navicat.exe的完整路径,如Patch.exe "C:\Software\Navicat Premium 12\navicat.exe",(我的:Patch.exe “D:\Navicat Premium 12\navicat.exe”,注意加双引号“”)
之后在当前目录下会生成对应的私钥文件RegPrivateKey.pem;
接着用Keygen.exe生成Navicat 12的注册码,执行Keygen.exe RegPrivateKey.pem命令,根据提示输入用户名和组织名,将生成了注册码,(这里的用户名和组织名我是随便输入的),此时要求填入请求码:

生成私钥文件
若在执行Patch.exe命令时出现如下错误:由于找不到MSVCR120.dll,无法继续执行代码。重新安装程序可能会解决此问题。,需要安装Microsoft Visual C++ 2013 Redistributable x86和x64:

VC++2013
没有出现错误继续向下,这时需要断开网络连接(直至激活成功),打开Navicat,点击菜单栏的帮助,选择注册,在注册界面填入上一步生成的注册码,然后点击激活:

填入注册码
点击手动激活:

手动激活
将请求码复制到命令提示符中并回车(若未生成激活码请再次回车),将生成激活码:

生成激活码
将生成的激活码复制到 Navicat激活码输入框中,点击激活:

输入激活码
Navicat已激活:

激活成功
不建议升级Navicat Premium,若升级后提示激活失败,建议尝试重新激活(需删除Navicat安装目录的navicat.exe.backup和补丁文件夹下的RegPrivateKey.pem)或者卸载Navicat并重新安装并激活(需删除补丁文件夹下的RegPrivateKey.pem)。
Navicat Premium 数据处理工具主要包括:
导入或导出向导
从不同格式的文件导入数据到表,例如 Access、Excel、XML、TXT、CSV、JSON 及更多。而且在设置数据源连接后,可以从 ODBC 导入数据。只需简单地选择需要导入的表,或使用添加查询按钮指定查询。同样可以将数据导出到各种格式,如 Excel、TXT、CSV、DBF、XML 等。

数据传输
在多个数据库间轻松地传输数据,可以选择指定的 SQL 格式和编码导出数据为 SQL 文件,这个功能可大大的简化迁移数据的进程。

数据或结构同步
从一个数据库中详细的分析进程传输数据到另外一个数据库,同样可以对比并修改表的结构。在数据和结构同步中,目标数据库可以在源服务器,也可以在其他的服务器。

备份或还原
定期备份数据库对用户涞水相当重要,备份或还原全部表、记录、视图等。如果数据损坏,不用再重做,高枕无忧。

计划
不同数据库的设置文件可以创建在单一批处理作业,这样就可以设置计划并在指定的时间运行。批处理作业可以创建的对象包括打印报表、查询、数据传输、数据 同步、导入和导出。而且可传送电子邮件通知给指定的收件人,获取最新的计划信息。此外导出的文件或打印的报表可以添加到批处理作业作为电子邮件附件,轻易与他人共享数据。
Navicat Premium基本使用教程
连接MySQL数据库
依次选择连接 > MySQL,设置相关的连接信息,点击确定。

查询
点击查询图标 >点击新建,然后输入SQL语句,例如:

查看数据表
双击连接 >双击数据库 >双击表:

或者用SQL语句查看:

* 新建(连接,数据库,数据表等)
操作如下:
* 添加数据(手动添加或者用SQL语句)
从已有地本地文件中导入:

手动在界面中添加:

用SQL语句添加:首先右键数据库 >选择命令列界面…>输入添加语句

想要熟练的操作任何一个软件总是离不开使用快捷键,下面罗列了几个常用的。
Navicat快捷键:
快捷键功能
ctrl+F搜索本页数据
Ctrl+Q打开查询窗口
Ctrl+/注释sql语句
Ctrl+Shift +/解除注释
Ctrl+R运行查询窗口的sql语句
Ctrl+Shift+R只运行选中的sql语句
F6打开一个mysql命令行窗口
Ctrl+L删除一行
Ctrl+N打开一个新的查询窗口
Ctrl+W关闭一个查询窗口
Ctrl+D表的数据显示显示页面切换到表的结构设计页面,但是在查询页面写sql时是复制当前行
Navicat Premium的操作和使用(链接Mysql)
打开Navicat Premium工具,选择要连接的数据库类型,这里选择Mysql数据库,如图所示。

然后设置连接名及其他信息,输入IP地址,服务名称及用户名及密码信息,如下图所示。

信息输入完毕后,可以点击连接测试的按钮,测试一下输入的信息是否正确,如果弹出连接成功的按钮,证明配置正确。

我们双击左侧的连接,选择一个数据库zabbix,然后选择表看到右侧出来所有的表信息。

如果我们想看表的数据信息,可以双击表名信息,也可以选择右键,打开表。如下图所示。

当打开表的数据信息,可以增加数据、修改数据、修改数据,如果想修改数据直接修改后点击保存即可。

如果想看建表信息,可以单击表选择右键,查看对象信息,选择ddl的tab页,可以看到建表信息了。


在弹出的页面中,输入连接名mysql,输入密码点击确定。

单击鼠标右键,在弹出的下拉菜单中点击打开连接。再次鼠标右键选择打开数据库。

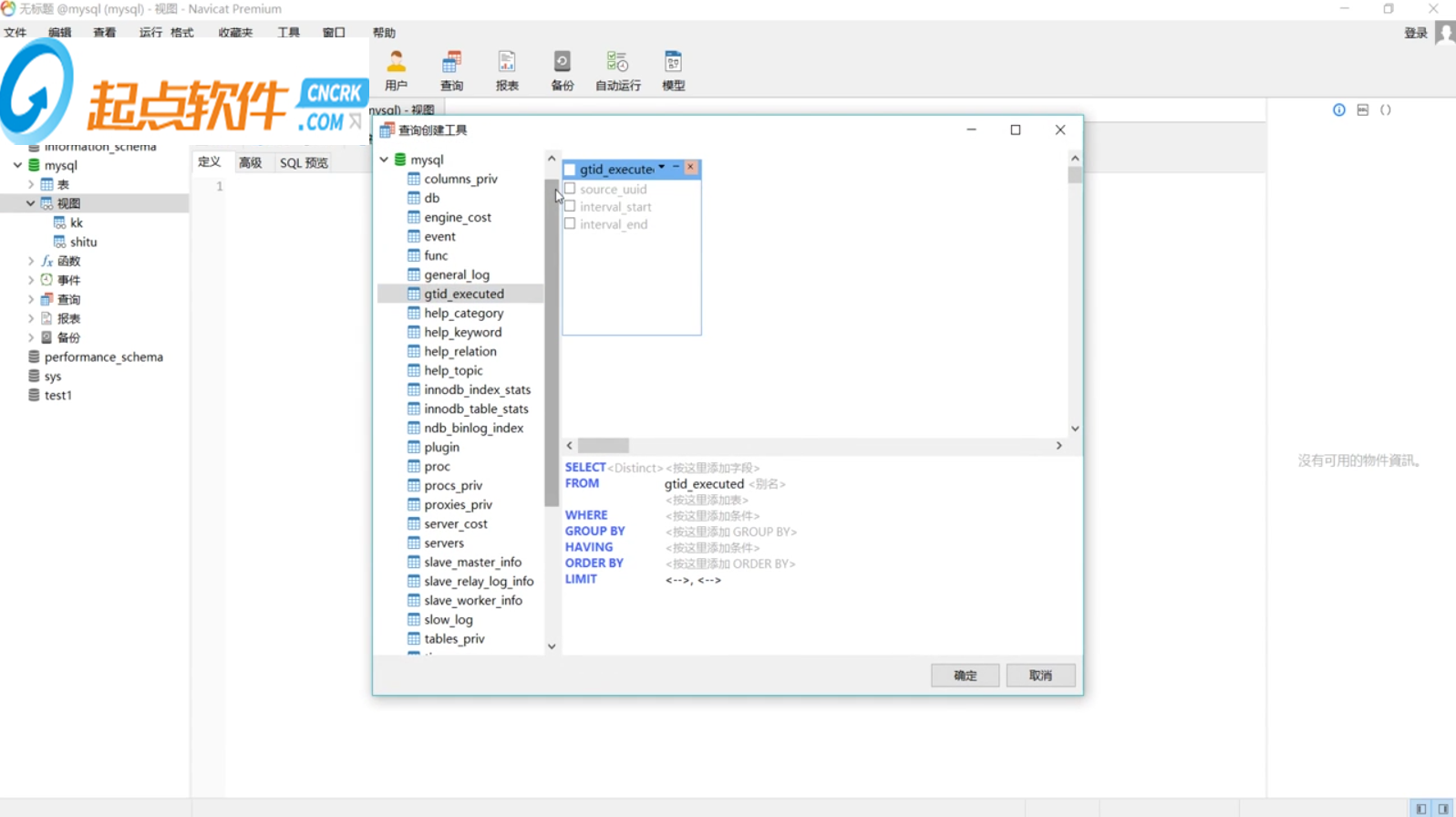
双击视图,点击新建视图。点击上方的视图创建工具,选中要创建的视图文件双击,勾选文件。

点击上方的保存,输入视图名称点击确定。


【软件介绍】
Navicat premium 是一款数据库管理工具。将此工具连接数据库,你可以从中看到各种数据库的详细信息。包括报错,等等。当然,你也可以通过他,登陆数据库,进行各种操作。Navicat Premium是一个可多重连线资料库的管理工具,它可以让你以单一程式同时连线到 MySQL、SQLite、Oracle 及 PostgreSQL 资料库,让管理不同类型的资料库更加的方便。Navicat Premium结合了其他Navicat成员的功能。有了这种连线到不同资料库类型的能力,Navicat Premium支持在 MySQL、SQLite、Oracle 及 PostgreSQL 之间传输资料。它支持大部分的 MySQL、SQLite、Oracle 及 PostgreSQL 功能,包括预存程序、事件、触发器、函式、检视等。
Navicat Premium可以让你简单并快速的在多种资料库系统间传输资料,或传输一份以SQL格式及编码设计的纯文字档。
不同的资料库的批次处理任务也可以设定排程并在指定的时间执行。其他功能包括汇入/汇出精灵、查询建立工具、报表产生器、资料同步、备份、工作排程及更多。
Navicat的的功能足以提供专业开发人员的所有需求,但是对资料库伺服器的新手来说又相当容易学习。
Navicat Premium有三种平台版本- Microsoft Windows、Mac OS X及Linux。它可以让使用者连接本地/远端伺服器、提供一些实用的工具如资料/结构同步、汇入/汇出、备份/回复及报表以协助管理资料的流程。
Navicat Premium(导航猫数据库管理)是一个可多重连线资料库的管理工具,Navicat Premium(导航猫数据库管理)可以让你以单一程式同时连线到MySQL、SQLite、Oracle 及 PostgreSQL资料库,让管理不同类型的资料库更加的方便。 Navicat Premium可以让你简单并快速的在多种资料库系统间传输资料,或传输一份以SQL格式及编码设计的纯文字档。
不同的资料库的批次处理任务也可以设定排程并在指定的时间执行。其他功能包括汇入/汇出精灵、查询建立工具、报表产生器、资料同步、备份、工作排程及更多。
Navicat的的功能足以提供专业开发人员的所有需求,但是对资料库伺服器的新手来说又相当容易学习。

【安装教程】
1.双击打开Navicat.exe 文件,或将Navicat CD安装光盘插入CD-ROM驱动器,双击打开。
2、根据提示操作
在欢迎画面点击“下一步”。

阅读许可协议,勾选“接受许可”,并点击“下一步”。

选择安装位置。
点击“浏览”自定义安装路径,设定完成后点击“下一步”。考虑到运行速度,建议不要安装在C盘。

运行其余的步骤。等待安装程序安装软件。

点击“完成”,结束安装进程。

【激活教程】
在本在下载文件后,解压文件中的破解补丁

打开Navicat Premium 12破解补丁文件夹:

按Win键和R键打开运行并输入cmd并回车或Win10 开始菜单右键,打开命令提示符或者命令提示符(管理员) ,建议使用命令提示符(管理员) 最为稳妥。(以下命令需回车完成执行皆略去,自行回车)
首先使用cd命令切换到当前Navicat Premium 12破解补丁文件夹位置,如cd /d E:\Navicat Premium 12破解补丁;
然后用Patch.exe给Navicat的主程序即navicat.exe打个补丁,换掉其中的公钥,执行Patch.exe
之后在当前目录下会生成对应的私钥文件RegPrivateKey.pem;
接着用Keygen.exe生成Navicat 12的注册码,执行Keygen.exe RegPrivateKey.pem命令,根据提示输入用户名和组织名,将生成了注册码,(这里的用户名和组织名我是随便输入的),此时要求填入请求码:

生成私钥文件
若在执行Patch.exe

VC++2013
没有出现错误继续向下,这时需要断开网络连接(直至激活成功),打开Navicat,点击菜单栏的帮助,选择注册,在注册界面填入上一步生成的注册码,然后点击激活:

填入注册码
点击手动激活:

手动激活
将请求码复制到命令提示符中并回车(若未生成激活码请再次回车),将生成激活码:

生成激活码
将生成的激活码复制到 Navicat激活码输入框中,点击激活:

输入激活码
Navicat已激活:

激活成功
不建议升级Navicat Premium,若升级后提示激活失败,建议尝试重新激活(需删除Navicat安装目录的navicat.exe.backup和补丁文件夹下的RegPrivateKey.pem)或者卸载Navicat并重新安装并激活(需删除补丁文件夹下的RegPrivateKey.pem)。
【使用教程】
Navicat Premium 数据处理工具Navicat Premium 数据处理工具主要包括:
导入或导出向导
从不同格式的文件导入数据到表,例如 Access、Excel、XML、TXT、CSV、JSON 及更多。而且在设置数据源连接后,可以从 ODBC 导入数据。只需简单地选择需要导入的表,或使用添加查询按钮指定查询。同样可以将数据导出到各种格式,如 Excel、TXT、CSV、DBF、XML 等。

数据传输
在多个数据库间轻松地传输数据,可以选择指定的 SQL 格式和编码导出数据为 SQL 文件,这个功能可大大的简化迁移数据的进程。

数据或结构同步
从一个数据库中详细的分析进程传输数据到另外一个数据库,同样可以对比并修改表的结构。在数据和结构同步中,目标数据库可以在源服务器,也可以在其他的服务器。

备份或还原
定期备份数据库对用户涞水相当重要,备份或还原全部表、记录、视图等。如果数据损坏,不用再重做,高枕无忧。

计划
不同数据库的设置文件可以创建在单一批处理作业,这样就可以设置计划并在指定的时间运行。批处理作业可以创建的对象包括打印报表、查询、数据传输、数据 同步、导入和导出。而且可传送电子邮件通知给指定的收件人,获取最新的计划信息。此外导出的文件或打印的报表可以添加到批处理作业作为电子邮件附件,轻易与他人共享数据。
Navicat Premium基本使用教程
连接MySQL数据库
依次选择连接 > MySQL,设置相关的连接信息,点击确定。

查询
点击查询图标 >点击新建,然后输入SQL语句,例如:

查看数据表
双击连接 >双击数据库 >双击表:

或者用SQL语句查看:

* 新建(连接,数据库,数据表等)
操作如下:
* 添加数据(手动添加或者用SQL语句)
从已有地本地文件中导入:

手动在界面中添加:

用SQL语句添加:首先右键数据库 >选择命令列界面…>输入添加语句

想要熟练的操作任何一个软件总是离不开使用快捷键,下面罗列了几个常用的。
Navicat快捷键:
快捷键功能
ctrl+F搜索本页数据
Ctrl+Q打开查询窗口
Ctrl+/注释sql语句
Ctrl+Shift +/解除注释
Ctrl+R运行查询窗口的sql语句
Ctrl+Shift+R只运行选中的sql语句
F6打开一个mysql命令行窗口
Ctrl+L删除一行
Ctrl+N打开一个新的查询窗口
Ctrl+W关闭一个查询窗口
Ctrl+D表的数据显示显示页面切换到表的结构设计页面,但是在查询页面写sql时是复制当前行
Navicat Premium的操作和使用(链接Mysql)
打开Navicat Premium工具,选择要连接的数据库类型,这里选择Mysql数据库,如图所示。

然后设置连接名及其他信息,输入IP地址,服务名称及用户名及密码信息,如下图所示。

信息输入完毕后,可以点击连接测试的按钮,测试一下输入的信息是否正确,如果弹出连接成功的按钮,证明配置正确。

我们双击左侧的连接,选择一个数据库zabbix,然后选择表看到右侧出来所有的表信息。

如果我们想看表的数据信息,可以双击表名信息,也可以选择右键,打开表。如下图所示。

当打开表的数据信息,可以增加数据、修改数据、修改数据,如果想修改数据直接修改后点击保存即可。

如果想看建表信息,可以单击表选择右键,查看对象信息,选择ddl的tab页,可以看到建表信息了。

【常见问题】
Navicat Premium中如何新建视图
首先打开软件,点击左上角的连接选项,在下拉菜单中点击 MYSQL 。
在弹出的页面中,输入连接名mysql,输入密码点击确定。

单击鼠标右键,在弹出的下拉菜单中点击打开连接。再次鼠标右键选择打开数据库。

双击视图,点击新建视图。点击上方的视图创建工具,选中要创建的视图文件双击,勾选文件。

点击上方的保存,输入视图名称点击确定。
