wps云文档是金山旗下一款功能强大的云存储软件。这款软件主要为用户提供了专业实用的办公文件云存储服务,你可以通过它将文档、图片、文件等内容保存在云端,具有极高的安全性,能够多设备同时登录,方便你随时随地进行查看下载,并且支持在线编辑等功能,有助于多人协作办公,提高了办公效率。

基于安全可靠的云技术,你的所有文档会在所有设备上同步。我们所做的这一切不是为了让你离不开工作,而是为了让你更高效地完成工作,从而能更好地享自己的生活。无论是团队讨论还是文档协作,你都可以随时参与其中,让你无论身处何方都能快速完成工作
文档在线编辑
Web浏览器中创建和编辑文档,在线编辑拥有WPS Office的主要功能,文档会通过云服务出现在你的所有设备,满足随时办公需求。
历史版本时光机
文档编辑的历史版本会自动记录并上传至云端,不仅能随时查看,还能将文档一键还原到历史编辑中的任一版本。
分享文档
文档不仅可以在企业内团队中分享,还可以分享给企业外的其他人。
安全中心
文档安全是责任,更是承诺。WPS确保文档安全。我们认为安全的文档不仅是保证文件不被窃取,更重要的是在协作环节能够把控各种权限,什么内容允许被什么样的人看到,这一点至关重要。不仅是文档,我们针对每一层级的文件夹都做了操作权限的添加选项,
权限类型包括可见性、上传和各种编辑权限等。
Office文档云端直接编辑,修改文档无需反复上传下载
强大的历史版本管理,告别混乱的文件版本号
方便的团队文件夹,让团队协作轻松简单
云文档团队共分为四种用户类型:
拥有者:通常为团队的创建者,拥有最高的权限,一个团队只有能一名拥有者。
管理员:拥有者可以指定管理员,一个团队可以有多位管理员。
成员:由管理员和拥有者邀请进入团队的普通成员。
查看者(企业版):企业版云文档中由管理员和拥有者邀请进入团队的查看者,只有预览文件的权限。
文件管理权限说明:

团队管理权限说明:

打开电脑中的wps软件,单击界面右上角的“未登录”,在打开的窗口中,您需要登录wps帐号。

您可以选择多种登录方式,小编以QQ帐号为例介绍登录使用wps云存储的功能。点击“QQ帐号”,选项,如图所示

使用您的手机QQ扫描图中的二维码,或者直接输入QQ帐号和密码后,点击登录按钮。扫描成功后,在手机中确认登录。

此时您已经登陆成功。

当您打开wps文档、ppt、excel时,就会自动将文档上传到WPS云服务器中。

WPS云文档如何打开
一、使用轻办公客户端
打开办公客户端,登录你的账号

找到你的文档后,单击【编辑】

就会自动调用WPS Word在云端打开了!

二、直接用wps文字打开
打开WPS文字

单击【办公空间】--没有登陆的记得登录

单击【从云端打开】

双击要打开的文档即可

wps云文档怎么删除
打开“我的电脑”,双击打开“wps云文档”。

打开后,会出现这样的登录界面,点击“登录云文档”进行登录。登录方式有多种,可以自己注册账号,也可以选择QQ、微信等第三方登录。

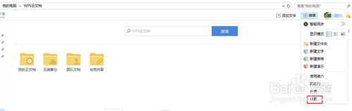
登录成功后会出现wps云文档的管理界面,如下图,在右上角找到“菜单”选项。

单击菜单展开选项,展开选项菜单,找到“设置”选项。

单击设置,进入设置界面,会看到“在我的电脑显示wps云文档”的选项,默认是打勾的,我们需要单击该选项把前面的√取消。

然后点击“确定”。这时再回到“我的电脑”界面,就看不到“wps云文档”的图标了。

在wps云文档登录成功后,在右下角的任务栏会出现一个wps云文档的图标,如图。

右击该图标,也可以进入上面提到的设置界面,进行取消和恢复。


WPS云文档目前不可在局域网环境下使用,必须联外网使用。
云文档如何保证文件安全的?
WPS 将用户的数据安全视为第一位的。
我们利用最先进的工具和技术从账号登录、文件权限、历史版本、文档传输以及服务器备份等方面来构建和维护 WPS 云文档,实施了多层级的安全措施来保护您的文件,让您高枕无忧。
存在wps云文档的文件怎么分享给其它人?
存在云文档里的文件可以通过【分享】功能以生成链接的方式发送给任意人查看。
具体操作步骤:打开云文档找到要分享的文件,鼠标悬浮在文件名称上,系统跳出【分享】按钮,点击生成链接,将链接复制通过QQ、邮件或微信扫描的方式发送给其它人员。您还可以通过【链接设置】对分享范围、权限、链接有效期进行限定,以此来保障文档的安全。

WPS正在编辑的文件怎么上传到云文档?
点击文件另存为,在跳出的存放路径左侧可以看到WPS云文档,选择文件存放位置保存即可。

【基本介绍】
WPS云文档不仅能让你在云端安全存储文档、文件和图片等内容,在各种设备上保持同步更新,同时能让你与同事一起协同办公,共同完成一份文档的协作撰写,撰写历史记录实时保存。【软件特点】
文档中心基于安全可靠的云技术,你的所有文档会在所有设备上同步。我们所做的这一切不是为了让你离不开工作,而是为了让你更高效地完成工作,从而能更好地享自己的生活。无论是团队讨论还是文档协作,你都可以随时参与其中,让你无论身处何方都能快速完成工作
文档在线编辑
Web浏览器中创建和编辑文档,在线编辑拥有WPS Office的主要功能,文档会通过云服务出现在你的所有设备,满足随时办公需求。
历史版本时光机
文档编辑的历史版本会自动记录并上传至云端,不仅能随时查看,还能将文档一键还原到历史编辑中的任一版本。
分享文档
文档不仅可以在企业内团队中分享,还可以分享给企业外的其他人。
安全中心
文档安全是责任,更是承诺。WPS确保文档安全。我们认为安全的文档不仅是保证文件不被窃取,更重要的是在协作环节能够把控各种权限,什么内容允许被什么样的人看到,这一点至关重要。不仅是文档,我们针对每一层级的文件夹都做了操作权限的添加选项,
权限类型包括可见性、上传和各种编辑权限等。
【软件功能】
完美配合 WPS Office,办公文档自动云端存储Office文档云端直接编辑,修改文档无需反复上传下载
强大的历史版本管理,告别混乱的文件版本号
方便的团队文件夹,让团队协作轻松简单
【权限说明】
云文档团队成员权限说明云文档团队共分为四种用户类型:
拥有者:通常为团队的创建者,拥有最高的权限,一个团队只有能一名拥有者。
管理员:拥有者可以指定管理员,一个团队可以有多位管理员。
成员:由管理员和拥有者邀请进入团队的普通成员。
查看者(企业版):企业版云文档中由管理员和拥有者邀请进入团队的查看者,只有预览文件的权限。
文件管理权限说明:

团队管理权限说明:

【使用教程】
wps云文档登录打开电脑中的wps软件,单击界面右上角的“未登录”,在打开的窗口中,您需要登录wps帐号。

您可以选择多种登录方式,小编以QQ帐号为例介绍登录使用wps云存储的功能。点击“QQ帐号”,选项,如图所示

使用您的手机QQ扫描图中的二维码,或者直接输入QQ帐号和密码后,点击登录按钮。扫描成功后,在手机中确认登录。

此时您已经登陆成功。

当您打开wps文档、ppt、excel时,就会自动将文档上传到WPS云服务器中。

WPS云文档如何打开
一、使用轻办公客户端
打开办公客户端,登录你的账号

找到你的文档后,单击【编辑】

就会自动调用WPS Word在云端打开了!

二、直接用wps文字打开
打开WPS文字

单击【办公空间】--没有登陆的记得登录

单击【从云端打开】

双击要打开的文档即可

wps云文档怎么删除
打开“我的电脑”,双击打开“wps云文档”。

打开后,会出现这样的登录界面,点击“登录云文档”进行登录。登录方式有多种,可以自己注册账号,也可以选择QQ、微信等第三方登录。

登录成功后会出现wps云文档的管理界面,如下图,在右上角找到“菜单”选项。

单击菜单展开选项,展开选项菜单,找到“设置”选项。

单击设置,进入设置界面,会看到“在我的电脑显示wps云文档”的选项,默认是打勾的,我们需要单击该选项把前面的√取消。

然后点击“确定”。这时再回到“我的电脑”界面,就看不到“wps云文档”的图标了。

在wps云文档登录成功后,在右下角的任务栏会出现一个wps云文档的图标,如图。

右击该图标,也可以进入上面提到的设置界面,进行取消和恢复。


【更新日志】
云文档可以不联外网只在局域网内使用吗?WPS云文档目前不可在局域网环境下使用,必须联外网使用。
云文档如何保证文件安全的?
WPS 将用户的数据安全视为第一位的。
我们利用最先进的工具和技术从账号登录、文件权限、历史版本、文档传输以及服务器备份等方面来构建和维护 WPS 云文档,实施了多层级的安全措施来保护您的文件,让您高枕无忧。
存在wps云文档的文件怎么分享给其它人?
存在云文档里的文件可以通过【分享】功能以生成链接的方式发送给任意人查看。
具体操作步骤:打开云文档找到要分享的文件,鼠标悬浮在文件名称上,系统跳出【分享】按钮,点击生成链接,将链接复制通过QQ、邮件或微信扫描的方式发送给其它人员。您还可以通过【链接设置】对分享范围、权限、链接有效期进行限定,以此来保障文档的安全。

WPS正在编辑的文件怎么上传到云文档?
点击文件另存为,在跳出的存放路径左侧可以看到WPS云文档,选择文件存放位置保存即可。

