mobaxterm是一款专业强大的多功能windows终端工具。mobaxterm 破解版作为一个强大的ssh工具,能够帮助用户连接Linux服务器来进行文件之间的传送,它可以开启多个终端视窗,以最新的X服务器为基础的X.Org,可以轻松地来试用Unix / Linux上的GNU Unix命令,默认使用UTF-8编码,无需安装即可使用,操作更加便捷。

MobaXterm提供了大量为程序员,网站管理员,IT管理员以及几乎所有需要以更简单的方式处理远程作业的用户量身打造的功能。它不仅支持各种连接和Unix命令,还可以像PuTTY一样通过SSH连接Raspberry Pi等开源硬件。
内建多标签和多终端分屏
内建SFTP文件传输
内建Xserver,可远程运行X窗口程序
直接支持VNC/RDP/Xdmcp等远程桌面
默认的UTF-8编码
更加友好的串口连接设置
操作更明确,更少的“神秘技巧”
支持Unix命令(bash,ls,cat,sed,grep,awk,rsync,…)
连接SSH终端后支持SFTP传输文件
各种丰富的插件(git/dig/aria2…)
可运行Windows或软件
MobaXterm内置多标签页、横向纵向2分屏和田字形4分屏,用于一个窗口内管理多个连接。管理多台服务器不必开多个窗口。


内建SFTP文件传输
如果用SSH连接远程主机,则左侧就会自动启动SFTP连接,列出服务器上的文件列表,无需任何配置。可以直接上传下载,更方便的是,还可以让文件列表的当前目录,直接跟随终端当前目录同步切换!

内建X server
MobaXterm内建了一个X server,可以直接执行远程端的X窗口程序。也是随着SSH连接自动发挥作用,无需任何配置。

直接支持VNC/RDP/Xdmcp远程桌面
如果真的需要完整的远程桌面了,也无需多种客户端,一个软件即可对付所有的需求。Windows服务器管理员特别推荐。

更加友好的串口连接设置
MobaXterm不仅支持串口连接,并且直接提供下拉框选择串口号和波特率,选择串口号时还会自动显示串口设备的名称。这一点对于开源硬件玩家是相当幸福的。


如果您Windows下安装了Mysql、Python等环境,发现相关命令无法在MobaXterm使用,打开Settings – Configuration – Terminal – 使用Windows环境变量,如下截图。

如果需要鼠标右键快速复制粘贴,把“Paste using right-click”勾选上,注意任何配置修改后都需要重启下MobaXterm,否则不会生效,如下截图。

1.整个应用就一个文件(14M),里面包含了bash和众多posix小工具(其实都是busybox)、openssh、Xserver,其实它是基于Cygwin打包而成,启动时自动解压到临时目录,不过启动速度还是挺快)
2.提供gcc,perl,python,svn,git,emacs,vim等20多个插件,每个插件也都是一个单一文件,携带/共享很方便(其实插件是一个zip文件,对Cygwin比较了解的人很容易自己制作插件)
3.自动导入putty的所有会话设置
新手友好性
1.为ssh/rsh/xdmcp等提供新建会话对话框,里面对常用参数都提供了文字说明;
2.启动时自动启动Xserver,自动为ssh连接设置X11forwarding;
3.左测栏提供一个sftp面版,在建立ssh连接后自动将远程目录展示再这个面版中,方便上传/下载文件;
4.为sshtunnel提供向导界面(Tools->MobaSSHTunnel);
5.通过右键菜单即可放大/缩小字体,也支持设置缺省字体大小(而putty需要在选项对话框中找,并且不支持缺省大小,只能逐个修改多个会话的设置);
功能强大
1.支持建立ssh/telnet/rsh/ftp/sftp/serial/vnc/xdmcp/rdp等多种远程会话,其中xdmcp/vnc可以用于访问远程桌面。也支持本地bash或者cmd;
2.自带了ftp/tftp/http服务器(不过免费版有时间限制);
3.支持对终端模拟器上的文字进行查找(其实它是整屏文字拷贝出来再进行查找)
4.麻雀虽小,但还带了几个游戏、目录比较器/文本比较器、计算器、文本编辑器(支持语法高亮)、网络抓包工具等
其它一些小亮点
*支持录制和回放键盘宏
*支持同时往多个终端发同一命令
*支持多终端分屏显示,支持全屏,
*支持自定义本地的HOME目录,这样vi,git等配置可以存放在该目录
*支持将终端上的文字复制/保存为RTF(保持原色彩,比如vim/emacs里面的语法高亮,colorgcc突出显示的错误行等等)
MobaXterm的缺点
总体还是比较满意的,只有几个小地方不太爽:
1.终端模拟器对键盘的支持度不高,最大的问题是不支持Alt键作为Meta键,导致很多程序里面会不习惯(比如vi,mc,emacs),不过用AutoHotKey可以解决;
2.终端颜色有点古怪,反正我打开vi/mc,跟在其它地方看到的颜色很不一样,并且颜色搭配不太和谐,不容易看清文字;
3.少数缺省快捷键不太合理,比如Ctrl+F,Ctrl+S都是终端里比较常用的快捷键,不过可以在对话框里面修改;
4.没有man这个工具,实际上/bin里面倒是有个man,但内容是mobaxterm自己写的一段shell脚本,只能显示nroff格式化之后的帮助文件(基本上可直接阅读的纯文本文件),而不能支持原始的manpage(它自己提供的插件里面都是转化后的文档),比如mangit-log可以显示帮助,而gitlog--help就什么也没有了——当然,也可以自己从cygwin里面将man,groff,less这几个包抽出来作一个插件来解决;
下载安装完成后,进入一个linux的系统,新建一个新的session。然后输入系统的ip和用户名。在进入的屏幕上输入密码系统会记住密码,下次登陆就不用输入密码

左边的session列表中就会显示新的session。如果进入的系统有很多,光以ip的 名字不好辨别,可以右键修改session的名字

在弹出的窗口里填上自己容易识别的系统名字。点击确定可以看到左侧的系统名字改变。

修改字体。在菜单栏里面点击设置,弹出的对话框里面选择Terminal选项。在Font,Charset和size修改字体和大小。

修改背景。同样的窗口里面,在default color scheme里选择背景颜色和字体颜色。可以点击customize对字体和背景进行定制

等修改完成后,点击确认(ok)后,会跳出提示信息,显示需要重新的启动MobaXterm后才能生效。

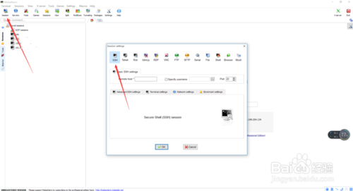
点击左上角的Session新建一个会话,在会话对话框中点击SSH,切换到SSH参数页。remote host填写远端服务器的地址,Specify username填写用户名,port填写端口,点击OK就可以登录到远端服务器了。

终端服务
连上远端服务器之后,便可以通过shell命令来操作我们的服务器了,比如ls列出当前目录下的所有文件,MobaXterm自带一套彩色的配置,这是我喜欢它的原因之一

sftp服务
终端操作只是我们平常管理服务器的一部分,还有很多什么我们需要从服务器下载文件或者是上传文件到服务器,尤其是上传文件,在部署工程的时候是很有必要的。当我们连接上服务器之后,可以看到右侧中部多了一个菜单项sftp,点击它默认列出了家目录下所有文件

上传下载文件
上传文件:直接将要上传的文件拖拽到sftp面板就可以了
下载文件:在sftp面板选中想要下载的文件,右键download
其他操作:如新建文件夹什么的,右键面板空白处便可以找到




或者从官方插件页面plugins.html下载所需的插件并放置到MobaXterm同级目录。

还有一种是点击菜单栏 – Packages – 搜索自己需要的插件


不清楚是否因为权限原因,MobaXterm无法读取C:\Windows\System32环境变量,如果您需要运行Windows下面的软件,请单独创建文件夹,并设置环境变量。

【基本介绍】
MobaXterm,是一款增强型终端、X服务器和Unix命令集(GNU/ Cygwin)封装在一个单一的便携式exe文件。MobaXterm提供了大量为程序员,网站管理员,IT管理员以及几乎所有需要以更简单的方式处理远程作业的用户量身打造的功能。它不仅支持各种连接和Unix命令,还可以像PuTTY一样通过SSH连接Raspberry Pi等开源硬件。
【软件特点】
直接的便携版内建多标签和多终端分屏
内建SFTP文件传输
内建Xserver,可远程运行X窗口程序
直接支持VNC/RDP/Xdmcp等远程桌面
默认的UTF-8编码
更加友好的串口连接设置
操作更明确,更少的“神秘技巧”
【软件亮点】
支持各种连接SSH,X11,RDP,VNC,FTP,MOSH支持Unix命令(bash,ls,cat,sed,grep,awk,rsync,…)
连接SSH终端后支持SFTP传输文件
各种丰富的插件(git/dig/aria2…)
可运行Windows或软件
【软件功能】
内建多标签和多终端分屏MobaXterm内置多标签页、横向纵向2分屏和田字形4分屏,用于一个窗口内管理多个连接。管理多台服务器不必开多个窗口。


内建SFTP文件传输
如果用SSH连接远程主机,则左侧就会自动启动SFTP连接,列出服务器上的文件列表,无需任何配置。可以直接上传下载,更方便的是,还可以让文件列表的当前目录,直接跟随终端当前目录同步切换!

内建X server
MobaXterm内建了一个X server,可以直接执行远程端的X窗口程序。也是随着SSH连接自动发挥作用,无需任何配置。

直接支持VNC/RDP/Xdmcp远程桌面
如果真的需要完整的远程桌面了,也无需多种客户端,一个软件即可对付所有的需求。Windows服务器管理员特别推荐。

更加友好的串口连接设置
MobaXterm不仅支持串口连接,并且直接提供下拉框选择串口号和波特率,选择串口号时还会自动显示串口设备的名称。这一点对于开源硬件玩家是相当幸福的。

【常用设置】
MobaXterm会产生临时文件,但是临时文件随时可能被删除或丢失,建议指定文件夹作为/home和/目录,以免出现异常。打开Settings – Configuration – Genernal进行设置,如下截图。
如果您Windows下安装了Mysql、Python等环境,发现相关命令无法在MobaXterm使用,打开Settings – Configuration – Terminal – 使用Windows环境变量,如下截图。

如果需要鼠标右键快速复制粘贴,把“Paste using right-click”勾选上,注意任何配置修改后都需要重启下MobaXterm,否则不会生效,如下截图。

【优缺点】
便携/共享场景1.整个应用就一个文件(14M),里面包含了bash和众多posix小工具(其实都是busybox)、openssh、Xserver,其实它是基于Cygwin打包而成,启动时自动解压到临时目录,不过启动速度还是挺快)
2.提供gcc,perl,python,svn,git,emacs,vim等20多个插件,每个插件也都是一个单一文件,携带/共享很方便(其实插件是一个zip文件,对Cygwin比较了解的人很容易自己制作插件)
3.自动导入putty的所有会话设置
新手友好性
1.为ssh/rsh/xdmcp等提供新建会话对话框,里面对常用参数都提供了文字说明;
2.启动时自动启动Xserver,自动为ssh连接设置X11forwarding;
3.左测栏提供一个sftp面版,在建立ssh连接后自动将远程目录展示再这个面版中,方便上传/下载文件;
4.为sshtunnel提供向导界面(Tools->MobaSSHTunnel);
5.通过右键菜单即可放大/缩小字体,也支持设置缺省字体大小(而putty需要在选项对话框中找,并且不支持缺省大小,只能逐个修改多个会话的设置);
功能强大
1.支持建立ssh/telnet/rsh/ftp/sftp/serial/vnc/xdmcp/rdp等多种远程会话,其中xdmcp/vnc可以用于访问远程桌面。也支持本地bash或者cmd;
2.自带了ftp/tftp/http服务器(不过免费版有时间限制);
3.支持对终端模拟器上的文字进行查找(其实它是整屏文字拷贝出来再进行查找)
4.麻雀虽小,但还带了几个游戏、目录比较器/文本比较器、计算器、文本编辑器(支持语法高亮)、网络抓包工具等
其它一些小亮点
*支持录制和回放键盘宏
*支持同时往多个终端发同一命令
*支持多终端分屏显示,支持全屏,
*支持自定义本地的HOME目录,这样vi,git等配置可以存放在该目录
*支持将终端上的文字复制/保存为RTF(保持原色彩,比如vim/emacs里面的语法高亮,colorgcc突出显示的错误行等等)
MobaXterm的缺点
总体还是比较满意的,只有几个小地方不太爽:
1.终端模拟器对键盘的支持度不高,最大的问题是不支持Alt键作为Meta键,导致很多程序里面会不习惯(比如vi,mc,emacs),不过用AutoHotKey可以解决;
2.终端颜色有点古怪,反正我打开vi/mc,跟在其它地方看到的颜色很不一样,并且颜色搭配不太和谐,不容易看清文字;
3.少数缺省快捷键不太合理,比如Ctrl+F,Ctrl+S都是终端里比较常用的快捷键,不过可以在对话框里面修改;
4.没有man这个工具,实际上/bin里面倒是有个man,但内容是mobaxterm自己写的一段shell脚本,只能显示nroff格式化之后的帮助文件(基本上可直接阅读的纯文本文件),而不能支持原始的manpage(它自己提供的插件里面都是转化后的文档),比如mangit-log可以显示帮助,而gitlog--help就什么也没有了——当然,也可以自己从cygwin里面将man,groff,less这几个包抽出来作一个插件来解决;
【使用教程】
MobaXterm 基本的使用方法下载安装完成后,进入一个linux的系统,新建一个新的session。然后输入系统的ip和用户名。在进入的屏幕上输入密码系统会记住密码,下次登陆就不用输入密码

左边的session列表中就会显示新的session。如果进入的系统有很多,光以ip的 名字不好辨别,可以右键修改session的名字

在弹出的窗口里填上自己容易识别的系统名字。点击确定可以看到左侧的系统名字改变。

修改字体。在菜单栏里面点击设置,弹出的对话框里面选择Terminal选项。在Font,Charset和size修改字体和大小。

修改背景。同样的窗口里面,在default color scheme里选择背景颜色和字体颜色。可以点击customize对字体和背景进行定制

等修改完成后,点击确认(ok)后,会跳出提示信息,显示需要重新的启动MobaXterm后才能生效。

【软件操作】
建立SSH连接到一台服务器点击左上角的Session新建一个会话,在会话对话框中点击SSH,切换到SSH参数页。remote host填写远端服务器的地址,Specify username填写用户名,port填写端口,点击OK就可以登录到远端服务器了。

终端服务
连上远端服务器之后,便可以通过shell命令来操作我们的服务器了,比如ls列出当前目录下的所有文件,MobaXterm自带一套彩色的配置,这是我喜欢它的原因之一

sftp服务
终端操作只是我们平常管理服务器的一部分,还有很多什么我们需要从服务器下载文件或者是上传文件到服务器,尤其是上传文件,在部署工程的时候是很有必要的。当我们连接上服务器之后,可以看到右侧中部多了一个菜单项sftp,点击它默认列出了家目录下所有文件

上传下载文件
上传文件:直接将要上传的文件拖拽到sftp面板就可以了
下载文件:在sftp面板选中想要下载的文件,右键download
其他操作:如新建文件夹什么的,右键面板空白处便可以找到



【插件安装】
安装插件有3种方式一种是直接使用命令进行安装。输入apt-cyg install 'plugin name'或apt-get install 'plugin name'
或者从官方插件页面plugins.html下载所需的插件并放置到MobaXterm同级目录。

还有一种是点击菜单栏 – Packages – 搜索自己需要的插件

【相关问题】
使用curl命令请求https站点时出现“curl: (77) error setting certificate verify locations:”这样的错误,解决办法是输入apt-get install ca-certificates安装证书即可。
不清楚是否因为权限原因,MobaXterm无法读取C:\Windows\System32环境变量,如果您需要运行Windows下面的软件,请单独创建文件夹,并设置环境变量。